(來源:市場部)
由北京協和醫院主辦的第二十八屆中日早期胃癌診斷遠程交流會議,10月17日在京召開。本次會議持續2個小時,通過遠程視頻會議的形式,中日兩國醫學專家對4個案例分別進行介紹和展開討論,共同探討關于早期胃癌的熱點和難點問題。為此,CERNET及其運營單位賽爾網絡有限公司為會議提供了2-4M專線帶寬服務,連接中日兩國8所醫學院校,實現了8個站點的高性能網絡視頻互聯,保障網絡傳輸的安全通暢,促進了國內外醫學的交流探討,搭建了中西方醫學研究的橋梁。
早于2009年,中國協和醫科大學協和醫院就和日本九州大學醫學院牽頭,共同組織開展了中日早期胃癌診斷交流會議,并固定每年4次(每季度1次)進行遠程交流活動,有效促進我國早期胃癌診斷率的提升,建立了早期胃癌的診斷標準。截至目前,此項活動已經開展近40次,CERNET及其運營單位賽爾網絡有限公司與APAN共同作為網絡及直播合作支持單位,為大會提供帶寬保障服務,網絡效果得到了與會專家們的普遍認可。

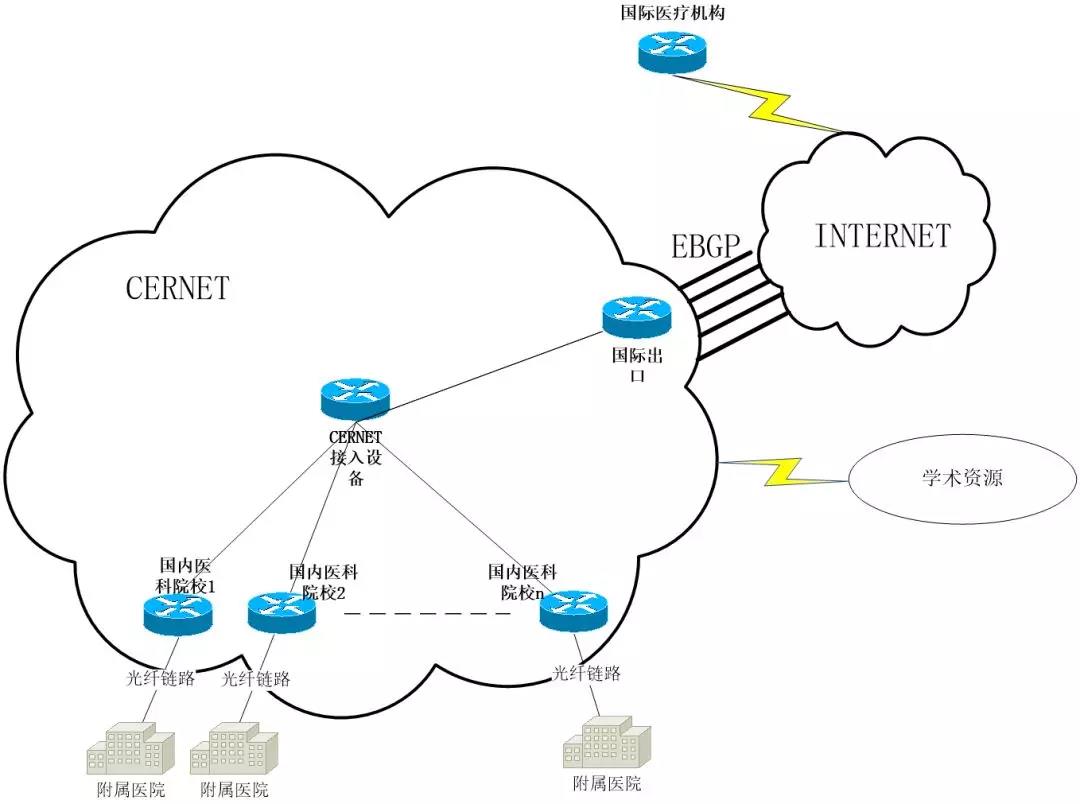
圖1:國內外醫療院校網絡拓撲圖

圖2:以往早期胃癌診斷遠程交流會議現場圖
長期以來,CERNET在遠程視頻醫療服務方面積累了豐富經驗。在IASGO 2009國際外科大會上,CERNET、APAN醫療組與中華醫學會共同合作,首次采用通過互聯網技術進行跨國遠程視頻手術直播和多國遠程視頻學術交流;香港國際消化內鏡研討會上,第四軍醫大學西京消化病醫院與日本九州大學醫學院等多所醫學院進行了多場學術講演和手術實時交流,這是國內軍隊醫院首次通過互聯網將手術轉播到境外展示。CERNET提供的互聯網視頻高保真實時傳輸服務,為國際間的實時教學授課、在線視頻傳輸、遠程視頻/電話會議等提供保障。
遠程視頻服務不僅可以促進國內外臨床研究的發展,也可以降低醫療機構間學習交流成本,促進優質教學資源調配,同時,也是提高學生興趣、增加課堂實踐的重要手段。CERNET及其運營單位賽爾網絡有限公司也將繼續以服務教育和科研為根本,積極發揮互聯網技術優勢,竭力為用戶提供全方位服務保障:在網絡服務方面,CERNET可以實現統一協調部署,真正做到重點客戶重點保障,確保用戶的國際出口流量質量,做到網絡故障優先處理和專門路由優化,從而實現提供穩定、高速、通暢的國際網絡專線支撐;在技術服務方面,CERNET以清華大學網絡中心等高??蒲袡C構作為技術支撐,可為客戶提供平臺+產品的技術服務,并提供技術指導服務;在人員服務方面,CERNET有一批高素質的網絡工程師,可實現"遠程服務+現場服務"雙重保障。
未來,CERNET和賽爾網絡將繼續努力發揮溝通橋梁作用,為高校提供個性化、定制化的國際互聯網服務,為全球醫療事業的交流和發展做出貢獻。