股票杠杆怎么玩东方财富-小商品股票行情600415-【东方资本】,怎样做股票模拟盘,个人自己炒股怎样开户 知乎,期货交易配资

賽爾舉辦"2018身份認證服務與大數據應用研討會"探索CERNET身份認證與大數據應用服務

(來源市場部)10月23日,由賽爾網絡有限公司主辦的"2018身份認證服務與大數據應用研討會"在青海西寧召開。作為中國和科研計算機網CERNET第二十五屆學術年會的一項特別活動,

2018-10-30 00:00:00

中國工程院院士吳建平:互聯網的關鍵技術是互聯網體系結構

(來源:中國教育和科研計算機網)在2018年10月23日舉行的CERNET第二十五屆學術年會上,CERNET專家委員會主任、中國工程院院士、清華大學教授吳建平出席會議并發表題為《推動

2018-10-29 00:00:00

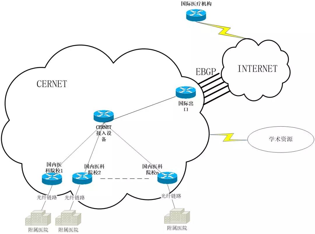
讓學術無國界——賽爾網絡協助CERNET為遠程醫療視頻保障服務

(來源:市場部)由北京協和醫院主辦的第二十八屆中日早期胃癌診斷遠程交流會議,10月17日在京召開。本次會議持續2個小時,通過遠程視頻會議的形式,中日兩國醫學專家對4個案例分別

2018-10-17 00:00:00

CERNET華中地區2018年學術論壇成功舉行賽爾網絡介紹推進IPv6規模部署情況

(來源:信息服務部)近日,中國教育和科研計算機網CERNET華中地區2018年學術論壇在河南省駐馬店黃淮學院成功召開。本次會議由CERNET華中地區網絡中心、河南省教育科研計算機

2018-10-17 00:00:00

吳建平院士:互聯網體系結構是互聯網安全的基石

(來源:中國教育網)9月4日,2018ISC互聯網安全大會(原"中國互聯網安全大會")在北京國家會議中心開幕。ISC2018以"安全從0開始"為主題,來自中、美、歐等20多個國家的行業領袖與

2018-09-05 00:00:00

讓資源共享 促學術進步賽爾網絡全力配合CERNET國際帶寬保障服務

(來源:市場管理部作者:張瑤)2018年8月27日上午,浙江省省領導一行專程赴日本雅馬哈株式會社,視察浙江音樂學院鋼琴遠程教學系統。在運營單位賽爾網絡有限公司的全力配合與支

2018-08-30 00:00:00

肩負IPv6新使命,開創網絡強國新時代——賽爾網絡下一代互聯網技術創新項目取得重要進展

(來源:信息服務部作者:張彤)當前,全球IPv6進入快速發展階段,世界范圍內的網絡信息技術創新,為我國向下一代互聯網演進提供了難得的機遇。中共中央辦公廳、國務院辦公廳聯

2018-08-21 00:00:00

為賽爾健康工作五十年——賽爾網絡有限公司2018年全員健走活動圓滿舉行

5月15日上午7:30,"為賽爾健康工作五十年"賽爾網絡有限公司2018夏季全員健走活動在祖國各地同一時間、不同城市之間同時鳴槍開跑。今年共有來自包括新成立的青海、寧夏分公

2018-05-16 00:00:00

中國網絡社會組織聯合會成立,吳建平院士任副會長

來源:網絡傳播雜志網絡社會組織是推動網信事業發展、建設網絡強國的重要力量,是網信隊伍的重要組成部分。今天(5月9日)下午,中國網絡社會組織聯合會成立大會在北京召開,這是我

2018-05-10 00:00:00

2018年全國教育信息化工作會議召開

來源:中國教育網加快融合創新發展讓教育信息化2.0變為現實——2018年全國教育信息化工作會議召開中國教育網訊4月24-25日,2018年全國教育信息化工作會議在重慶

2018-04-25 00:00:00